Fiber Channel Storage Area Network
I.
Design:
In designing an FCSAN
system to help achieve the most efficient performance for many applications and
servers at the same time, we must focus on the reliability of the system, the
performance of the components. and storage capacity of FSAN. Every application,
when it is up and running, always needs some amount of resources and some
access to the memory provided by FCSAN. Switches need to respond in a timely
manner to requests from the server that are forwarded to FCSAN's storage
system.
The design of a complete
FCSAN system should follow some of the following principles:
-
The FCSAN must
respond as quickly as possible to each application and sever.
-
Make sure the
FCSAN has enough resources to handle all I/O requests.
-
Distributes
RAID groups into different storage arrays and stores them on all internal
channels and including access paths.
-
Regularly
check the entire system to detect early failure points.
-
Integrate
redundant components in each level of the system, and create a redundant access
path.
There are three basic types of designs for FC SANs:
-
Point-to-point
-
Fiber channel
arbitrated loop (FC-AL)
- Fiber channel switched fabric (FC-SW)
II.
Operation of FCSAN:
The FCSAN system is
responsible for collecting available storage capacity and presenting it as
storage in storage components that have been divided into different groups.
This is done using software. Specialized like StoneFly StoneFusion, install
directly on each component or applications like VMware vSAN
Based on that general
principle in designing the FC SAN system, we can divide it into three different
layers:
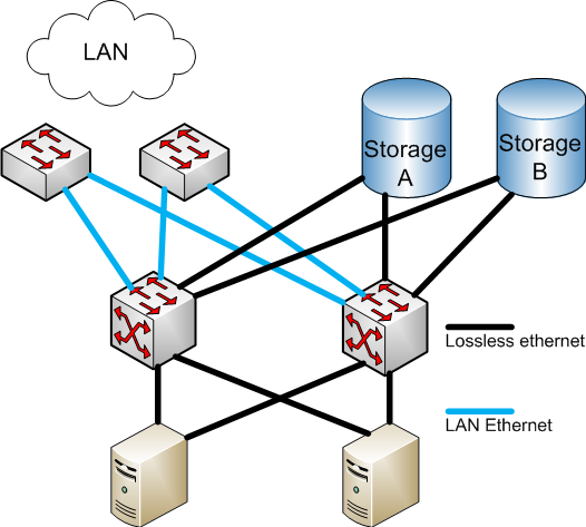
1. Server Layer - Having multiple servers connected to the hosting
infrastructure this helped form a server layer. Because this server class
supports structured workloads, components such as applications and databases
gain access to block storage.
2. Fabric Layer - This layer is considered a media layer of FC SAN.
For example, network devices and cables connecting servers to storage systems
3. The storage
layer - In this layer all
stored resources have been collected for groups and levels. Storage memory is
available in different formats such as hard drives, solid-state drive (SSD) or
RAID arrays.
Fibre Channel over Ethernet
III. Technical Requirements
1.
Hardware
-
There are 3 mains of components
to set up FC SAN system:
o
FC Cable: FC cables are a
type of cable specifically designed with fiber optic connectors and they are
designed for use in high vibration environments. The connector of the FC cable
has been designed according to the standard of the TIA EIA / TIA-604-4 fiber
optic connector.
FC Connector
o
Interconnecting devices (FC switches)
o
Network adapter (FC host bus adapter)
2.
Software
IV.
Building:
Modern architecture is used in building the FC SAN. In the
building part of the FC SAN it will have FC administrators. The switches used
will be elevated and will have a greater count of ports. Port count will have line card inserted.
Interconnecting nodes will help in building strong connectivity with the FC-SW
switch where data can be transferred from one node to the other. This procedure
will not interrupt any traffic even if a node is removed or added to the FC –
SW switch.
4 Layers of protocol structure can be used in building the FC SAN. Media cables will be setup via FC-0, Decoding and encoding is done by layer FC-1, routing is done though FC-2 layer and layer FC-4 will take charge of the mapping all the other layers. IBM systems are the best when it comes to setting up of the FC SAN. High Ranking performance, IBM System X server has a Qlogic 16GB dual port. Considering the expansion, a switch with 48 ports is the best choice and Cisco has the MDS 9148T switch for this job. To make the storage system consumer friendly a combination of Windows and Linux is best suited. The various work platform process will help during crises when a user is having trouble with login. LUN is an excellent platform which is used for virtual storage. So, any instructions that are entered on the virtual storage can be tracked though this logical unit number.
V.
Demonstration
FC SAN setup is not easy and quick as it has to be built all together hence it faces a lot of compatibility concerns in the market in spite of being well know and there in the market for a while. Loss of data can be possible when the information is transferred from any other storage systems to SAN. Usually to avoid this kind of a situation be best approach to this will be to have the information backed up, in case if something goes wrong the information is not lost forever. Zoning plays a very important role with the set up of FC SAN as connectivity issues may take place. Whenever any system is been set up its important to make sure the cables are in good condition specially for FC SAN as its very sensitive to bad connections the installation must be done carefully. Each vendor has their own command scripts hence its very important to keep these while setting up FC SAN.
VI.
Deployment
VII.
Conclusion
FC SAN will be reconfiguring SAN be quite a task but when it comes
to the future it should be flexible to handle the expected or unexpected. So,
when FC SAN is been used by the companies will it bring up challenges with its
availability, performance and scalability.
References
|
[1] |
VMware, "https://www.vmware.com/," SAN
Conceptual and Design Basics, [Online]. Available: https://www.vmware.com/pdf/esx_san_cfg_technote.pdf/.
[Accessed 20 July 2021]. |
|
[2] |
A. K. Y. Ommi, "mycloudwiki.com," [Online].
Available: https://www.mycloudwiki.com/san/fc-san-architecture/. [Accessed
20 July 2021]. |
|
[3] |
"stonefly.com," What is Storage Area Network
(SAN)?, [Online]. Available:
https://stonefly.com/resources/storage-area-network. [Accessed 21 July
2021]. |
|
[4] |
"oreilly.com," Designing the SAN, [Online].
Available:
https://www.oreilly.com/library/view/storage-area-networks/9780470385135/ch05.html.
[Accessed 23 July 2021]. |
|
[5] |
"wikipedia.org," Fibre Channel over Ethernet,
[Online]. Available:
https://en.wikipedia.org/wiki/Fibre_Channel_over_Ethernet. [Accessed 21
July 2021]. |
|
[6] |
A. K. Y. Ommi, "mycloudwiki.com," Fibre Channel
(FC) SAN Components, [Online]. Available:
https://www.mycloudwiki.com/san/fc-san-components/. [Accessed 22 July
2021]. |
|
[7] |
"wikipedia.org," FC connector, [Online].
Available: https://en.wikipedia.org/wiki/FC_connector. [Accessed 22 July
2021]. |
|
[8] |
"wikipedia.org," Fibre Channel switch,
[Online]. Available: https://en.wikipedia.org/wiki/Fibre_Channel_switch.
[Accessed 22 July 2021]. |
|
[9] |
"wikipedia.org," Host adapter, [Online].
Available: https://en.wikipedia.org/wiki/Host_adapter. [Accessed 22 July
2021]. |
|
[10] |
"solarwinds.com," Storage Resource Monitor,
[Online]. Available:
https://www.solarwinds.com/storage-resource-monitor?CMP=BIZ-TAD-PCWDLD-SRM_PP-SRM-PP-Q116.
[Accessed 22 July 2021]. |
|
[11] |
A. S. Gillis, "searchstorage.techtarget.com,"
Logical unit number (LUN), [Online]. Available:
https://searchstorage.techtarget.com/definition/logical-unit-number.
[Accessed 22 July 2021]. |
|
[12] |
R. Sheldon, "searchstorage.techtarget.com," 12
April 2021. [Online]. Available: https://searchstorage.techtarget.com/tip/8-best-practices-for-SAN-deployment-within-SMBs. |

Comments
Post a Comment